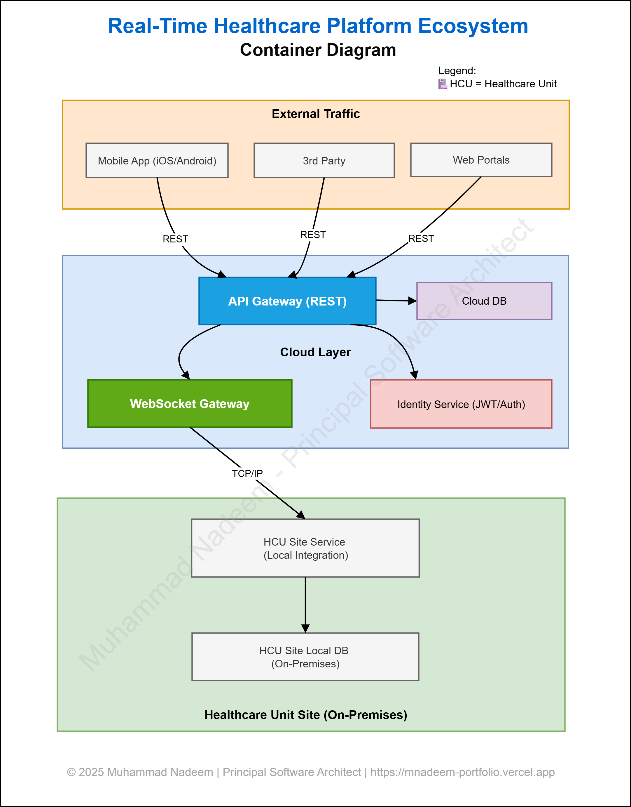
Principal Software Engineer with Strong Architecture Background
Bringing 20+ years of hands-on experience in designing, building, and delivering high-performance, enterprise-grade systems. Expert in API ecosystems, WebSocket gateways, real-time applications, and cloud-native platforms.
Trusted by leadership for strategic decision-making, autonomous project execution, and enterprise-wide scalability — powering 500+ healthcare units worldwide.



